Sveltos: Progressive Rollouts Pt.1
Summary:
Rollouts and progressive rollouts are essential for operation teams and developers. They help deploy new features and updates safely and with less risk. Today, we will explore how Sveltos' Rollout and Progressive Rollout features enable platform teams and engineers to update confidently, without fear! 💪

Motivation
It has been a while working with developers, engineers and teams crafting reliable, scalable and usable solutions that allow them to perform better and focus on what is important. Creating solutions while embracing the DevOps/GitOps mentality alongside the DRY (Don's Repeat Yourself) and the KISS (Keep it simple, stupid) principles was always important to me. With AI and the active development of AI agents and Models in different infrastructures, the above principles of paramount importance and the concept of Rollouts and Progressive Rollouts are a crucial part, especially when experimenting or rolling out an update which could be unpredictable and lead to issues in production.
Let's take it from the start.
- Rollout is a general term used when deploying software, an update or a new feature to every user at once.
- Progressive rollout refers to the act of rolling out an update or a new feature gradually to a subset of users. We can roll it out incrementally, starting with a small percentage and gradually increasing it over time.
There are many popular strategies out there, like the canary, blue-green deployments and A/B testing, alongside different tools that support these operations like Argo Rollouts and Flagger. Both mentioned tools are CNCF graduated projects and can work as standalone solutions without a prerequisite for installing ArgoCD or Flux to do the CI/CD part. However, they are not designed to accommodate rollouts in a fleet of clusters across different environments. And if they can do it, the configuration can be before complex fast.
While Flagger and Argo Rollouts are indispensable for managing progressive delivery within a single Kubernetes cluster by handling traffic shifting and in-cluster analysis, Sveltos excels at the higher-level challenge of orchestrating progressive rollouts and updates across a fleet of Kubernetes clusters. Its ClusterProfile rolling update strategy with MaxUpdate and ValidateHealths, along with the ClusterPromotion Custom Resource Definition (CRD) for staged rollouts, provides a simpler, declarative, and robust solution for platform teams and engineers who need to manage application and configuration lifecycles across a distributed environment with confidence. It transforms fleet-wide deployments from a source of fear into a reliable, automated process.
In this blog, we will demonstrate how Sveltos cannot only control the deployment across a fleet of clusters but also help teams define a fine-grained strategy for progressive rollouts of applications using a simple manifest file. Sveltos already supported rollout strategies for deployment, but with Release v1.2.0, progressive rollouts capabilities were added.
Why Sveltos' progressive rollouts?
- Staged Promotion: Gradual rollout across environments
- Lower Risk: Catch issues early
- Easy Management: Define once, Sveltos handles the rest
- Flexible Control: Auto or manual promotion
- Health Checks: Ensure cluster readiness
Take a look at the Sveltos Progressive Rollouts documentation for more details on the topic.
Scenario
Today's scenario includes the update of Kyverno v3.5.2 to the latest stable available v3.6.2 across a fleet of clusters representing different environments (dev, staging, prod). We will outline, using a simple example, how the automatic and the manual progressive rollout work across the different environments. Then, introduce a failure and inspect how Sveltos handles these scenarios. If you are ready, let's continue!
Lab Setup
+-----------------------------+------------------+----------------------+
| Resources | Type | Version |
+-----------------------------+------------------+----------------------+
| Management Cluster | RKE2 | v1.34.3+rke2r1 |
| 3x Managed Clusters | K3S | v1.34.2+k3s1 |
+-----------------------------+------------------+----------------------+
+-------------------+----------+
| Tools | Version |
+-------------------+----------+
| Sveltos | v1.4.0 |
| kubectl | v1.34.1 |
+-------------------+----------+
GitHub Resources
The YAML outputs are not complete. Have a look at the GitHub repository.
Prerequisites
- A Kubernetes management cluster
- At least two Kubernetes clusters to represent the different development environments
- Familiarity with Kubernetes manifest files
- kubectl installed
Sveltos
Installation
To keep the setup simple, we will install Sveltos using the manifest approach. However, Sveltos can be installed using the dedicated Helm chart or Kustomize. Check out the official documentation for more installation details.
$ kubectl apply -f https://raw.githubusercontent.com/projectsveltos/sveltos/v1.4.0/manifest/manifest.yaml
Cluster Registration
Registration of the managed clusters is required as Sveltos needs to have a way to control the add-ons and applications on a cluster. Two registration options are available: using the sveltosctl utility or performing a programmatic registration.
For simplicity, I will use the sveltosctl utility and register all three managed clusters with Sveltos.
$ kubectl create namespace dev|staging|prod # Create the different namespaces based on your environment. We would like to separate the managed clusters in their own namespace.
$ sveltosctl register cluster \
--namespace=dev \
--cluster=dev \
--kubeconfig=/path/to/kubeconfig/dev \
--labels=env=dev
If you are new to Sveltos, go through the Quick Start guide to get a better understanding of the tool.
If you want to manage clusters sitting behind a firewall, air-gapped or edge locations, have a look at the Sveltos Pull Mode approach.
Validation
$ export KUBECONFING="path/to/mgmt/kubeconfig"
$ kubectl get pods -n projectsveltos
NAME READY STATUS RESTARTS AGE
access-manager-79cd88fcff-b54rr 1/1 Running 0 82s
addon-controller-795dbcf74-dnt5m 1/1 Running 0 83s
classifier-manager-5bbb89ffbf-2rcks 1/1 Running 0 70s
event-manager-6958c8f4c8-mxxm4 1/1 Running 0 72s
hc-manager-bd8d796c9-85ptj 1/1 Running 0 78s
mcp-server-757bc7847b-zdjwm 1/1 Running 0 64s
register-mgmt-cluster-job-dc8jm 0/1 Completed 0 66s
sc-manager-7d64dffc8d-r5vph 1/1 Running 0 80s
shard-controller-65f97998bb-7d47m 1/1 Running 0 68s
sveltos-agent-manager-64d8db58dc-sq2x5 1/1 Running 0 60s
techsupport-controller-bd668bbf6-x28tp 1/1 Running 0 65s
$ kubectl get sveltoscluster -A --show-labels
NAMESPACE NAME READY VERSION AGE LABELS
dev dev true v1.34.2+k3s1 62s env=dev,projectsveltos.io/k8s-version=v1.34.2,sveltos-agent=present
mgmt mgmt true v1.34.3 28h projectsveltos.io/k8s-version=v1.34.0,sveltos-agent=present,type=mgmt
prod prod true v1.34.2+k3s1 9s env=prod,projectsveltos.io/k8s-version=v1.34.2,sveltos-agent=present
staging staging true v1.34.2+k3s1 31s env=staging,projectsveltos.io/k8s-version=v1.34.2,sveltos-agent=present
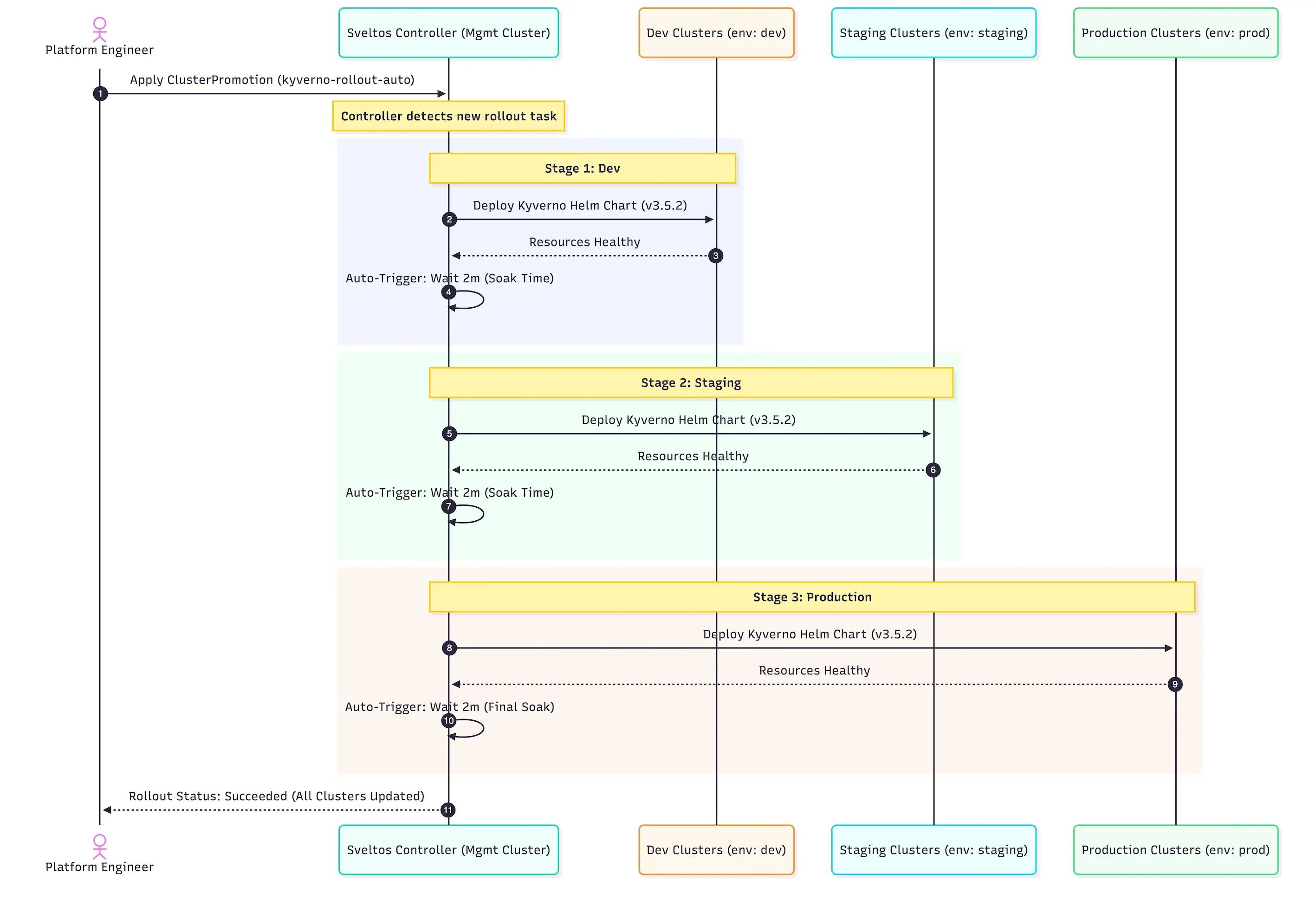
Progressive Rollout
As mentioned in the beginning, to demonstrate the progressive rollout, we will use the ClusterPromotion CRD, which was included with the Sveltos release v1.2.1.
We install Kyverno v3.5.2 and then update to version v3.6.2. The CRD solves the challenge of performing phased rollouts of cluster configurations and add-ons managed by Sveltos.
Automated Rollout
Initial Kyverno Installation
When an automatic rollout is defined, we do not have any manual interventions when it comes to the gradual update of an application across environments.
For example, if the update of the clusters marked with the Kubernetes label env: dev is successful, we continue to the new clusters with the Kubernetes label set to env: staging and so on. Let's have a look at the proposed manifest.
apiVersion: config.projectsveltos.io/v1beta1
kind: ClusterPromotion
metadata:
name: kyverno-rollout-auto
spec:
profileSpec:
syncMode: Continuous
helmCharts:
- repositoryURL: https://kyverno.github.io/kyverno/
repositoryName: kyverno
chartName: kyverno/kyverno
chartVersion: 3.5.2
releaseName: kyverno-latest
releaseNamespace: kyverno
helmChartAction: Install
# Stages are processed sequentially
stages:
- name: dev # Stage 1: dev environment
clusterSelector:
matchLabels:
env: dev
trigger:
auto:
delay: 2m # Wait 2 minutes after successful deployment before promoting
- name: staging # Stage 2: staging environment
clusterSelector:
matchLabels:
env: staging
trigger:
auto:
delay: 2m # Wait 2 minutes after successful deployment before promoting
- name: production # Stage 3: Production environment
clusterSelector:
matchLabels:
env: prod
trigger:
auto:
delay: 2m # Wait 2 minutes after successful deployment (optional for final stage)
Using the above YAML definition, Kyverno v3.5.2 will get deployed progressively on every cluster matching the defined Kubernetes labels.
Validation
$ export KUBECONFING="path/to/mgmt/kubeconfig"
$ kubectl get clusterpromotion,clusterprofile,clustersummary -A
NAME AGE
clusterpromotion.config.projectsveltos.io/kyverno-rollout-auto 9m17s
NAME AGE
clusterprofile.config.projectsveltos.io/kyverno-rollout-auto-dev 9m17s
clusterprofile.config.projectsveltos.io/kyverno-rollout-auto-production 77s
clusterprofile.config.projectsveltos.io/kyverno-rollout-auto-staging 5m17s
NAMESPACE NAME AGE
dev clustersummary.config.projectsveltos.io/kyverno-rollout-auto-dev-sveltos-dev 9m7s
prod clustersummary.config.projectsveltos.io/kyverno-rollout-auto-production-sveltos-prod 67s
staging clustersummary.config.projectsveltos.io/kyverno-rollout-auto-staging-sveltos-staging 5m17s
$ kubectl get clusterpromotion.config.projectsveltos.io/kyverno-rollout-auto -o yaml
...
status:
currentStageName: production
lastPromotionTime: "2026-02-16T06:32:24Z"
profileSpecHash: 733VG+o3aBR450lx7xW7VEDjNQr4syJT5pukWmJo3c4=
stages:
- currentStatusDescription: Successfully provisioned (2026-02-16T06:28:24Z)
lastStatusCheckTime: "2026-02-16T06:28:24Z"
lastSuccessfulAppliedTime: "2026-02-16T06:28:24Z"
lastUpdateReconciledTime: "2026-02-16T06:25:17Z"
name: dev
- currentStatusDescription: Successfully provisioned (2026-02-16T06:32:24Z)
lastStatusCheckTime: "2026-02-16T06:32:24Z"
lastSuccessfulAppliedTime: "2026-02-16T06:32:24Z"
lastUpdateReconciledTime: "2026-02-16T06:28:24Z"
name: staging
- currentStatusDescription: 'Delayed: Waiting for Time Window: 2026-02-16T06:36:24Z
(2026-02-16T06:34:24Z)'
lastStatusCheckTime: "2026-02-16T06:34:24Z"
lastSuccessfulAppliedTime: "2026-02-16T06:34:24Z"
lastUpdateReconciledTime: "2026-02-16T06:32:24Z"
name: production
stagesHash: K+oVryzpxI5/sCfRe03pIwhkVZ00YPTFDNpRVYmpLOk=
$ export KUBECONFIG=prod.yaml
$ kubectl get pods -n kyverno
NAME READY STATUS RESTARTS AGE
kyverno-admission-controller-5f9699df75-8r8tl 1/1 Running 0 5m9s
kyverno-background-controller-54d568db94-j7wcg 1/1 Running 0 5m10s
kyverno-cleanup-controller-6f5cbbdcc9-95nql 1/1 Running 0 5m10s
kyverno-reports-controller-57bb76897-crl9s 1/1 Running 0 5m10s
$ helm list -n kyverno
NAME NAMESPACE REVISION UPDATED STATUS CHART APP VERSION
kyverno-latest kyverno 1 2026-02-16 06:20:25.373575996 +0000 UTC deployed kyverno-3.5.2 v1.15.2
Kyverno Update Manifest
apiVersion: config.projectsveltos.io/v1beta1
kind: ClusterPromotion
metadata:
name: kyverno-rollout-auto
spec:
profileSpec:
syncMode: Continuous
helmCharts:
- repositoryURL: https://kyverno.github.io/kyverno/
repositoryName: kyverno
chartName: kyverno/kyverno
chartVersion: 3.6.2
releaseName: kyverno-latest
releaseNamespace: kyverno
helmChartAction: Install
# Stages are processed sequentially
stages:
- name: dev # Stage 1: dev environment
clusterSelector:
matchLabels:
env: dev
trigger:
auto:
delay: 2m # Wait 2 minutes after successful deployment before promoting
- name: staging # Stage 2: staging environment
clusterSelector:
matchLabels:
env: staging
trigger:
auto:
delay: 2m # Wait 2 minutes after successful deployment before promoting
- name: production # Stage 3: Production environment
clusterSelector:
matchLabels:
env: prod
trigger:
auto:
delay: 2m # Wait 2 minutes after successful deployment (optional for final stage)
The above instructs Sveltos to gradually update Kyverno from v3.5.2 to v3.6.2, starting with the dev environment. Once all the clusters marked with the dev label are successfully updated, Sveltos waits 2m and then continues with the next clusters labelled as staging. Finally, Sveltos proceeds with the clusters marked with the prod label.
The same validation command can be used as in earlier section.
$ kubectl get clusterpromotion.config.projectsveltos.io/kyverno-rollout-auto -o yaml
$ export KUBECONFIG=prod.yaml
$ kubectl get pods -n kyverno
NAME READY STATUS RESTARTS AGE
kyverno-admission-controller-5f9699df75-8r8tl 1/1 Running 0 15m
kyverno-admission-controller-6b566689f6-49sb2 0/1 Running 0 33s
kyverno-background-controller-68d5ddd98c-j8n9f 1/1 Running 0 33s
kyverno-cleanup-controller-f99d9c6f4-m2m47 1/1 Running 0 33s
kyverno-reports-controller-85c669c684-4gkzb 1/1 Running 0 33s
$ helm list -n kyverno
NAME NAMESPACE REVISION UPDATED STATUS CHART APP VERSION
kyverno-latest kyverno 2 2026-02-16 07:41:50.873592246 +0000 UTC deployed kyverno-3.6.2 v1.16.2
Manual Rollout - Approval Required
Using the automated rollout approach, there was no manual intervention regarding the allowance of the update to an environment. To have more control over deployments, we can use manual approvals. Effectively, an engineer can update the manifest manually using kubectl commands or integrate it with another system for further automation. In part 3, we will showcase how Botkube can be used to allow engineers to approve or reject changes. Stay Tuned!
To enable manual approvals to the production clusters, we need to include the following in the staging definition. Effectively, Sveltos will perform the progressive rollout to the staging cluster, but then wait for approval till they move to the clusters labelled as prod.
- name: staging # Stage 2: staging environment
clusterSelector:
matchLabels:
env: staging
trigger:
manual:
approved: false
Mid-Validation
$ export KUBECONFING="path/to/mgmt/kubeconfig"
$ kubectl get clusterpromotion,clusterprofile,clustersummary -A
NAME AGE
clusterpromotion.config.projectsveltos.io/kyverno-prog-rollout-man 13m
NAME AGE
clusterprofile.config.projectsveltos.io/kyverno-rollout-man-dev 13m
clusterprofile.config.projectsveltos.io/kyverno-rollout-man-staging 8m33s
NAMESPACE NAME AGE
dev clustersummary.config.projectsveltos.io/kyverno-rollout-man-dev-sveltos-dev 13m
staging clustersummary.config.projectsveltos.io/kyverno-rollout-man-staging-sveltos-staging 8m33s
As we can see, even after 13 minutes, the deployment did not proceed with the Production clusters because Sveltos awaits approval. Let's approve the update of Kyverno.
Operator Approval
$ kubectl patch clusterpromotion kyverno-prog-rollout-man --type=json -p '[{"op": "replace", "path": "/spec/stages/1/trigger/manual/approved", "value": true}]'
/spec/stages/1/trigger/manual/approved the 1 in this context refers to the second stage of the stages, which is the staging.
Validation
$ kubectl export KUBECONFIG=prod.yaml
$ kubectl get pods -n kyverno
NAME READY STATUS RESTARTS AGE
kyverno-admission-controller-6b566689f6-7hdgt 1/1 Running 0 2m33s
kyverno-background-controller-68d5ddd98c-t994h 1/1 Running 0 2m32s
kyverno-cleanup-controller-f99d9c6f4-rbphz 1/1 Running 0 2m32s
kyverno-reports-controller-85c669c684-l5k7p 1/1 Running 0 2m32s
$ helm list -n kyverno
NAME NAMESPACE REVISION UPDATED STATUS CHART APP VERSION
kyverno-latest kyverno 2 2026-02-16 07:41:50.873592246 +0000 UTC deployed kyverno-3.6.2 v1.16.2
Failure Scenario
We demonstrated what a successful update looks like, but what will happen if an update does not work as expected? Sveltos will discontinue the progressive rollout and stop at the environment where failure was reported.
Let's update the automated progressive rollout example and include the lines described below.
helmCharts:
- repositoryURL: https://kyverno.github.io/kyverno/
repositoryName: kyverno
chartName: kyverno/kyverno
chartVersion: 3.6.2
releaseName: kyverno-latest
releaseNamespace: kyverno
helmChartAction: Install
values: |
admissionController:
replicas: true
The admissionController.replicas values defined in the Helm chart should be an integer instead of a boolean value. This is a silly update, but we ensure the Helm chart deployment will fail.
Once the ClusterPromotion named kyverno-rollout-auto is deployed in the management cluster, Sveltos will deploy the Helm chart to all the clusters marked with the label dev. Sveltos will continue with the next stage once all clusters in one stage have Kyverno successfully deployed.
Validation
$ export KUBECONFING="path/to/mgmt/kubeconfig"
$ kubectl get clusterpromotion,clusterprofile,clustersummary -A
NAME AGE
clusterprofile.config.projectsveltos.io/kyverno-rollout-auto-dev 20m
NAME AGE
clusterpromotion.config.projectsveltos.io/kyverno-rollout-auto 20m
NAMESPACE NAME AGE
dev clustersummary.config.projectsveltos.io/kyverno-rollout-auto-dev-sveltos-dev01 20m
dev clustersummary.config.projectsveltos.io/kyverno-rollout-auto-dev-sveltos-dev02 20m
$ kubectl get clusterpromotion.config.projectsveltos.io/kyverno-rollout-auto -o yaml
...
status:
currentStageName: dev
lastPromotionTime: "2026-02-16T07:15:24Z"
profileSpecHash: 6bQqMGgvUsn49NrDUXOToaAbOyuScngRTiqW8G05HIc=
stages:
- failureMessage: ClusterSummary kyverno-rollout-auto-dev-sveltos-dev01 is not yet
provisioned.
lastStatusCheckTime: "2026-02-16T07:15:24Z"
lastUpdateReconciledTime: "2026-02-16T07:15:24Z"
name: dev
stagesHash: K+oVryzpxI5/sCfRe03pIwhkVZ00YPTFDNpRVYmpLOk=
It is clear that the Helm deployment was not successful in any of the clusters marked as dev, and Sveltos stopped the automated deployment to the next stage. In part 2 of the series, we will show how to deploy an application in a small cluster within a stage using the add-on Rollout Strategy while the ClusterPromotion will perform progressive rollouts and ensure everything is working using different postValidateHealth checks.
Conclusion
Sveltos progressive rollouts make complex, multi-cluster Day-1 and Day-2 updates safe and simple. With just a manifest and a few labels, platform teams can confidently push changes across environments, catching issues early and staying in control every step of the way. In part 2, we will dive even deeper with advanced strategies and real-world integrations. Stay tuned! 🚀
Resources
✉️ Contact
If you have any questions, feel free to get in touch! You can use the Discussions option found here or reach out to me on any of the social media platforms provided. 😊 We look forward to hearing from you!
👏 Support this project
Every contribution counts! If you enjoyed this article, check out the Projectsveltos GitHub repo. You can star 🌟 the project if you find it helpful.
The GitHub repo is a great resource for getting started with the project. It contains the code, documentation, and many more examples.
Thanks for reading!
Series Navigation
| Part | Title |
|---|---|
| Part 1 | Introduction to Sveltos Progressive Rollouts part 1 |
| Part 2 | Introduction to Sveltos Progressive Rollouts part 2 |
| Part 3 | Sveltos Progressive Rollouts and ChatOps |
